TruthConnect News
technology trends /

Is Kerberos a SSO?

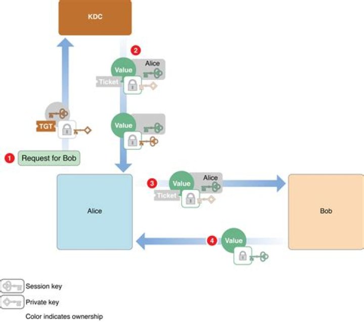
A key feature of Kerberos is its use of “Tickets” to retain authentication information so that users do not have to enter username and password for each network application used; this is known as Single Sign On (SSO). The current version of Kerberos (version 5) is an Internet Standard specified in RFC 4120.

Is Kerberos a SAML?

Kerberos is a lan (enterprise) technology while SAML is Internet. Kerberos requires that the system that requests the ticket (asks for user identity, in a way )is also in the kerberos domain, SAML does not require systems to sign up before.

How do I configure Kerberos SSO?

Steps To Setup Kerberos On UBUNTU/RHEL (CentOS)

  1. Step 1: Install Kerberos Client Libraries On The Web Server. ...
  2. Step 2: Configure the Active Directory domain in the Kerberos Configuration file. ...
  3. Step 3: Install the auth_kerb module for Apache. ...
  4. Step 4: Create Keytab file on the AD Domain Controller.

Can Kerberos and SAML work together?

it does not really work via Kerberos and a SAML based solution is necessary. To use SAML in an Active Directory you will have to have the Active Directory Federation Services (AD FS) role installed on a Server/DC somewhere in your AD.

What is the difference between Kerberos and LDAP?

Kerberos is used to manage credentials securely (authentication) while LDAP is used for holding authoritative information about the accounts, such as what they're allowed to access (authorization), the user's full name and uid.

Network-based Authentication (SSO, AD, LDAP, Kerberos)

Is Active Directory LDAP or Kerberos?

Active Directory (AD) supports both Kerberos and LDAP – Microsoft AD is by far the most common directory services system in use today. AD provides Single-SignOn (SSO) and works well in the office and over VPN.

Is Active Directory using Kerberos?

Active Directory uses Kerberos version 5 as authentication protocol in order to provide authentication between server and client.

Which protocol is used for SSO?

Security Assertion Markup Language (SAML) and Web Services Federation (WS-Fed) are both protocols that are widely used in SSO implementations.

Does Adfs use Kerberos?

Integrated Windows Authentication (IWA) authenticates users to Active Directory Federation Services (ADFS) using the Kerberos token that is issued when a user logs in to a Windows workstation.

How is Kerberos used?

In our world, Kerberos is the computer network authentication protocol initially developed in the 1980s by Massachusetts Institute of Technology (MIT) computer scientists. The idea behind Kerberos is to authenticate users while preventing passwords from being sent over the internet.

Is SSO a LDAP?

LDAP is an application protocol used by applications to look up information from a server, while SSO is a user authentication process in which the user can provide credential one time to access multiple systems. SSO is an application, while LDAP is the underlying protocol used for authenticating the user.

What is difference between Kerberos and NTLM authentication?

The main difference between NTLM and Kerberos is in how the two protocols manage authentication. NTLM relies on a three-way handshake between the client and server to authenticate a user. Kerberos uses a two-part process that leverages a ticket granting service or key distribution center.

What is Kerberos key?

Kerberos is a computer network security protocol that authenticates service requests between two or more trusted hosts across an untrusted network, like the internet. It uses secret-key cryptography and a trusted third party for authenticating client-server applications and verifying users' identities.

Is LDAP SAML?

When it comes to their areas of influence, LDAP and SAML SSO are as different as they come. LDAP, of course, is mostly focused toward facilitating on-prem authentication and other server processes. SAML extends user credentials to the cloud and other web applications.

What is the difference between Kerberos and Spnego?

“Kerberos is an authentication protocol that can be used for single sign-on (SSO).” SPNEGO (Simple Protocol GSSAPI Negotiation Mechanism) is a mechanism used in a client-server context to negotiate the choice of security technology.

How does Kerberos delegation work?

The practical use of Kerberos delegation is to enable an application to access resources hosted on a different server. One example is when an application, such as a web server, needs to access resources for the website hosted somewhere else, such as a SQL database.

How does SSO work with ADFS?

Active Directory Federation Services (ADFS) is a Single Sign-On (SSO) solution created by Microsoft. As a component of Windows Server operating systems, it provides users with authenticated access to applications that are not capable of using Integrated Windows Authentication (IWA) through Active Directory (AD).

What is difference between AD and ADFS?

Since AD stores information of all users ( user IDs and passwords), it acts as the base identity store. ADFS uses all of this identity information in Active Directory and makes it available outside your network. This information can be used by other organizations and applications.

Is ADFS a LDAP?

ADFS provides the capability to manage one set of credentials for multiple applications and systems. ADFS does not allow other authentication protocols, such as LDAP. ADFS provides authentication services to trusted partners with SAML 2.0 compliant applications.

What are the types of SSO?

Are There Different Types of SSO?

  • Federated Identity Management (FIM)
  • OAuth (specifically OAuth 2.0 nowadays)
  • OpenID Connect (OIDC)
  • Security Access Markup Language (SAML)
  • Same Sign On (SSO)

What is an example of SSO?

A very popular example of SSO login is Google's implementation for their software products. Once a user is logged in to Gmail, the user automatically gains access to YouTube, Google Drive, Google Photos, and other Google products.

Is SSO authentication or authorization?

SSO is user authentication service. There are way to implementing SSO like kerberos SSO, ADFS SSO.

What kind of protocol is Kerberos?

Kerberos is a protocol for authenticating service requests between trusted hosts across an untrusted network, such as the internet. Kerberos support is built in to all major computer operating systems, including Microsoft Windows, Apple macOS, FreeBSD and Linux.

Can you use Kerberos without LDAP?

yes, you can have kerberos installed/adopted without LDAP. Using AD/LDAP you can have centralized user management and also Level 1 of authentication security for cluster. kerberos is considered for Level2 security for the cluster.

How LDAP and Kerberos work together in Active Directory?

LDAP is supported on Active Directory on Windows Server 2008 and OpenLDAP 2.4 on Linux and other Unix platforms. Kerberos is a ticket-based authentication protocol for trusted hosts on untrusted networks. Kerberos provides users with encrypted tickets that can be used to request access to particular servers.